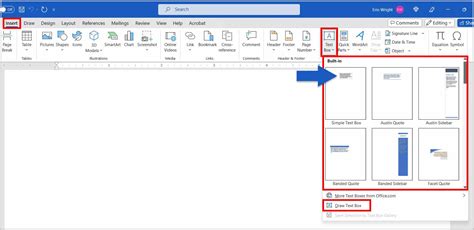
how to tab within a text box
how to tab within a text box. There are some references to how to tab within a text box in this article. If you are looking for how to tab within a text box you've came to the right place. We have posts about how to tab within a text box. You can check it out below.
Showing posts matching the search for how to tab within a text boxBlog Archive
-
▼
2023
(98)
-
▼
May
(22)
- Mlb Countdown To Opening Day
- Opening Day Mlb Schedule 2023
- Yom HaShoah Observances: From Candle Lighting To C...
- Mlb And New Era
- Nashville Police Shooting Dollar General
- Alvin Bragg On Twitter
- Orthodox Good Friday In The Holy Land: Exploring T...
- What Is Investigation Bureau
- Mlb Opening Day Cubs
- 2023 Mlb Opening Day Starting Lineups Quiz
- Mlb Opening Day 2023 Braves
- Orthodox Good Friday And The Mystery Of Salvation:...
- Mlb Official Store Indonesia
- Boston Marathon And The Marathon Monday Holiday: T...
- Nashville Shooting February 2023
- The Evolution Of Tax Day: From Paper Forms To Onli...
- What Is Indictment In Criminal Justice
- What Is Conviction In The Bible
- What Is Investigation Report For Medical Claim
- What Is Indictment Synonym
- What Is Indictment Summary
- Opening Day Records Mlb
-
▼
May
(22)
Total Pageviews
Search This Blog
Powered by Blogger.
